Dumbo 2004 hat geschrieben: 13.09.2023 12:15
Die wurde mit nem Forum umgezogen und existiert meines Wissens in dieser Form schon seit meinem Vorvorgänger.
An der Galerie hab ich bisher nichts verändert.
Aufgrund dieser Aussage habe ich mir das GitHub Repo zur Gallery näher angeschaut und damit ist jetzt klar, dass die Versionsinfo bezüglich Gallery die du
hier gepostet hast, nur bedingt Aussagekraft hat. Der Gallery Autor hat leider den Fehler gemacht, dass er über einen grossen Zeitraum (3 Jahre) die Version in der
composer.json nie geändert hat. Tatsächlich gab es aber in den letzten 3 Jahren eine Menge Bewegung in der Codebase. Die Version 3.3.0 wurde im Repo erstmals am 22.12.2020 etabliert. Aber erst am 28.5.2023 wurde auch das Datum angepasst und erst am 30.5.2023 folgte laut Migration das Release 3.3.0. Darum kann niemand wirklich wissen, welchen Versionsstand er tatsächlich davon hat, dazu ist ein tieferer Blick in die Dateistruktur notwendig. Die Versionsanzeige 3.3.0 in phpBB ist also in dem Fall nahezu wertlos. Hätte der Autor eine Build-Versionsnummer vergeben, müsste niemand Rätselraten veranstalten. Es gibt noch mehr Inkonsistenzen bezüglich Versionen, aber das würde hier zu weit führen.
Darum: Um zumindest mal wenigstens grob sehen zu können, was du in "ungefähr" hast, schau dir bitte mal folgenden Ordner auf deinem Webserver an, ausgehend vom Foren Root:
ext/phpbbgallery/core/migrations/
Hier mal bitte alle Dateien auflisten, die bei dir in dem Ordner sind.
Ich komme aus den Informationen des Logfiles nicht ganz klar

Nur als Ergänzung zu Ladys Info: für dich sind bei den spezifischen FC Meldungen - die ich dir rausgefischt habe - pro Zeile nur 2 Bereiche relevant, den Rest drumherum kannste ignorieren. Das wird zwar detaillierter im File Check Thema erklärt, aber die dürften dir vermutlich nicht helfen und sind hier eh auch irrelevant.
Als Beispiel nur eine Zeile davon erklärt, wegen den Farben ausnahmsweise als Zitat:
{1: 302} * CHANGED: [files/.htaccess] (hash: 6db011a0afd553942e778bb554dfeebe)
Rot ist der Meldungstyp, der aussagt, was überhaupt los ist mit der gemeldeten Datei.
Blau ist der vollständige Dateiname (inklusive Pfad) der gemeldeten Datei.
Pfadangaben im File Check Bericht sind immer relativ vom Foren Root aus gesehen. Foren Root ist das, wo deine
config.php liegt. Im Komplettpaket (ZIP) findest du also das Foren Root im Ordner
phpBB3/. Das heisst; absolut jede Datei die bei File Check gemeldet wird, kann auch im zugehörigen Komplettpaket - Versionsabhängig - gefunden werden, mit exakt demselben relativen Pfad.
Was dein Template Problem angeht, müssten wir als Vorbereitung für den nächsten "Verschwinden-Fall" einen Debug Code im Template System bei dir etablieren, der uns dann hoffentlich Infos gibt, die weiterhelfen.
1. Thanks For Posts deaktivieren.
2. Im Forum folgende Datei editieren:
ext/gfksx/thanksforposts/styles/prosilver/template/event/viewtopic_body_post_buttons_after.html
Dort fügst du bitte direkt am Anfang den folgenden Code ein:
Code: Alles auswählen
{% if S_REGISTERED_USER %}
<!--
DEBUG_TFP_START
postrow.S_FIRST_POST_ONLY : DEF:{{ postrow.S_FIRST_POST_ONLY is defined ? '1' : '0' }} BOOL:{{ postrow.S_FIRST_POST_ONLY ? '1' : '0' }} [{{ postrow.S_FIRST_POST_ONLY }}]
postrow.S_ONLY_TOPICSTART : DEF:{{ postrow.S_ONLY_TOPICSTART is defined ? '1' : '0' }} BOOL:{{ postrow.S_ONLY_TOPICSTART ? '1' : '0' }} [{{ postrow.S_ONLY_TOPICSTART }}]
postrow.S_GLOBAL_POST_THANKS: DEF:{{ postrow.S_GLOBAL_POST_THANKS is defined ? '1' : '0' }} BOOL:{{ postrow.S_GLOBAL_POST_THANKS ? '1' : '0' }} [{{ postrow.S_GLOBAL_POST_THANKS }}]
postrow.S_POST_ANONYMOUS : DEF:{{ postrow.S_POST_ANONYMOUS is defined ? '1' : '0' }} BOOL:{{ postrow.S_POST_ANONYMOUS ? '1' : '0' }} [{{ postrow.S_POST_ANONYMOUS }}]
postrow.S_IS_OWN_POST : DEF:{{ postrow.S_IS_OWN_POST is defined ? '1' : '0' }} BOOL:{{ postrow.S_IS_OWN_POST ? '1' : '0' }} [{{ postrow.S_IS_OWN_POST }}]
postrow.S_ALREADY_THANKED : DEF:{{ postrow.S_ALREADY_THANKED is defined ? '1' : '0' }} BOOL:{{ postrow.S_ALREADY_THANKED ? '1' : '0' }} [{{ postrow.S_ALREADY_THANKED }}]
postrow.S_REMOVE_THANKS : DEF:{{ postrow.S_REMOVE_THANKS is defined ? '1' : '0' }} BOOL:{{ postrow.S_REMOVE_THANKS ? '1' : '0' }} [{{ postrow.S_REMOVE_THANKS }}]
S_FORUM_THANKS : DEF:{{ S_FORUM_THANKS is defined ? '1' : '0' }} BOOL:{{ S_FORUM_THANKS ? '1' : '0' }} [{{ S_FORUM_THANKS }}]
S_USER_LOGGED_IN : DEF:{{ S_USER_LOGGED_IN is defined ? '1' : '0' }} BOOL:{{ S_USER_LOGGED_IN ? '1' : '0' }} [{{ S_USER_LOGGED_IN }}]
DEBUG_TFP_END
-->
{% endif %}
3. Dann Thanks For Posts wieder aktivieren.
4. Dann ein beliebiges Thema im Forum öffnen.
5. Mit der Tastenkombi Strg+U lässt du dir den Quelltext (HTML) anzeigen und suchst nach
DEBUG_TFP_START. Wenn du das finden kannst (kommt mehrfach vor), passt alles.
6. Sichere dir den Quelltext am besten in eine lokale Datei, damit wir eine Referenz haben.
Somit ist die Bug-Trap, also Fehler-Falle quasi gestellt.
Der Code ist so gestaltet, dass dieser nur bei angemeldeten Benutzern aktiv wird. Das heisst, bei Gästen bleibt der Code inaktiv und für Bots ist der Event sowieso komplett gesperrt. Des Weiteren ist der Code so gestaltet, das er im normalen Forenbetrieb nicht zu sehen ist und somit auch nicht stört.
Dann heisst es warten. Wenn das Problem wieder auftaucht, dann wieder in das möglichst gleiche Thema gehen und dir den Quelltext mit Strg+U anzeigen lassen. Ebenfalls wieder den Quelltext in einer zweiten lokalen Datei speichern.
Erst dann den Cache löschen.
@Lady
Scanialady hat geschrieben: 13.09.2023 14:28
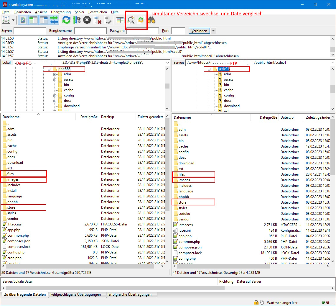
Wenn du deinen FTP geöffnet hast, und auf der anderen Seite auf deinem PC das heruntergeladene phpBB-Paket, so dass du dich in der gleichen Ordnerstruktur befindest, kannst du bei FileZilla oben in der Symbolleiste "Verzeichnisvergleich" und/oder "synchronisierter Verzeichniswechsel" einschalten.
War zwar nicht an mich gerichtet, aber ich sage trotzdem auch danke.

Ich arbeite zwar nur gelegentlich mit FZ, aber alleine diese beiden Features sind wirklich nice!
